Warning: Undefined array key "HTTP_IF_NONE_MATCH" in /home/nch/public_html/sys/n77_cms.php on line 313

Deprecated: trim(): Passing null to parameter #1 ($string) of type string is deprecated in /home/nch/public_html/sys/n77_cms.php on line 313
N77cms

N77cms

Ein schnelles einfaches Code Management System und eines der schnellsten der Schweiz...

Meine oder besser gesagt Ihre Webprojekte werden vorzugsweise mit dem von N77 erstellten CMS unterhalten. Hierbei handelt es sich nicht wie angenommen um ein Content, sondern um ein Code-Management-System, das im Hintergrund für die Verwaltung und Optimierung der Webdaten zuständig ist. Dies ermöglicht es N77, Ihre Anpassungen schnell umzusetzen und keine Zeit mit trägen Backends zu verschwenden. Falls Sie ein Content-Management-System von N77 wünschen, müssen Sie sich noch ein wenig gedulden. Es wird daran gearbeitet ...

Google Score [Startseite]

  • Durch Schnelle Ladezeiten
  • Optimierte Metatags
  • Automatische Sitemaps
  • Responsive Design
  • und ein Top Hosting
Google PageSpeed Insights https://pagespeed.web.dev Google search-console > core-web-vitals > PageSpeed Insights

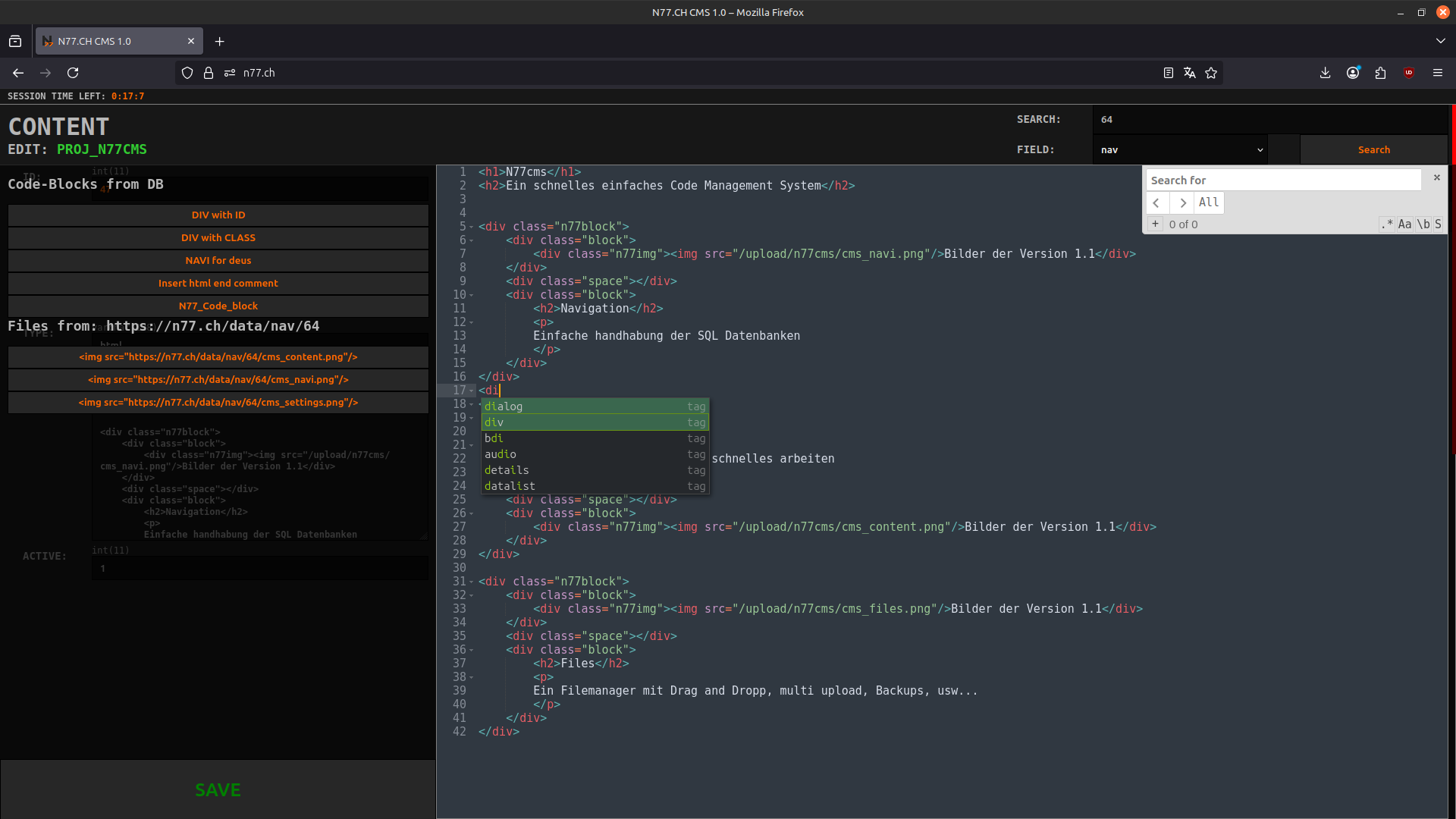
Einfache handhabung von:

  • SQL Datenbanken
  • WEB Code (html, css, js)
  • Code Blocks
  • Dateien und Verzeichnissen
Bilder der Version 1.1

File-Manager

Ein kompletter Ajax-File-Manager mit Drag and Dropp, Multi-Upload, Backups, Bearbeitung der lokalen Daten und Verzeichnisse, Thumbnail-Generator, PDF-Edit usw...

Bilder der Version 1.1

Code Editor

Code Bearbeitung direkt im Browser dank ACE-Editor >>

Bilder der Version 1.1

Qr code Link: https://n77.ch/weiteres/n77cms

Möchten Sie auf Ihrem Smartphone weitersurfen?

Scannen Sie ganz einfach diesen QR-Code und bleiben Sie mobil. Dieser QR-Code wird automatisch generiert und enthält den Link zur aktuellen Seite.

Seiteaufbau in: 42ms
Made with N77.CH CMS